Andrei Crisan*
Department of Steel Structures and Structural Mechanics, Politehnica University Timisoara,Romania
*Corresponding author:Andrei Crisan, Department of Steel Structures and Structural Mechanics, Politehnica University Timisoara, Romania
Submission: June 21, 2024:Published: September 25, 2024
Volume5 Issue2September 25, 2024
The information flow within BIM projects is supported by ISO 19650 series, open standards and additional documents developed and maintained by building Smart. The protocol presented hereafter was developed to ensure seamless data transfer between various stakeholders and project phases, while limiting the loss of information. It is important to note that the various elements of the protocol (e.g. roles, data related activities, software interoperability, standards, communication and human-machine interface) are accounted implicitly and are an integral part of the protocol related documents.
Keywords:3D laser scan; Photogrammetry; Scan-to-BIM protocol; open BIM
With the rapid growth of digital adoption within the Architecture, Engineering and Construction (AEC) industry, Building Information Modeling (BIM) has become the go to approach to support data consolidation and ensure streamlined collaboration for all project disciplines. The information flow within BIM projects is supported by ISO 19650 series, open standards [1] and additional documents developed and maintained by buildingSmart [2]. Besides these, building Smart provides the BIM Use Cases Management [3] service that enables the capture, specification and exchange of best practices and makes them accessible to the entire built asset industry. The protocol presented hereafter, focuses on the so-called Existing Conditions Modeling (ECM) BIM use case that is described as a process in which a project team develops and information model of the existing conditions for a site, building or infrastructure. In many situations, the model is developed based on a 3D point cloud created using a Terrestrial Laser Scanning (TLS), drones equipped with LIDAR technology, photogrammetry or a combination of them, then followed by a geometry modelling of the construction elements (e.g. columns, beams, connections, etc.). This process allows for easy identification of out-of-straightness for all scanned elements and can support the technical expertise procedures. In a subsequent step, additional information is provided through BIM modeling to allow for easy identification of structural and/or secondary members, material information, current state of the element and other meta information. To make sure that all project stakeholders are on the same page, within the BIM model, for all object properties is recommended to be defined in alignment with building SMART Data Dictionary (bSDD) [4]. bSDD is an online service that is hosting terms and properties, allowed values, units, translations and relations between them for easy and efficient access to standards to enrich for BIM models. Once the information model is constructed, it can be queried for information, whether it is for a technical expertise, a modernization project or an extension [5].
Protocol for scan-to-BIM
Generally, a protocol refers to a set of rules or procedures for transmitting data between
electronic devices, such as computers, sensors, and actuators. It defines the format,
timing, sequencing, and error handling of messages exchanged across a network or other
communication system. In the context of BIM-enabled projects
and as intended within present paper, a protocol refers to process
consisting of a series of steps, verifications, rules and procedures
that allow humans and computers interact, ensuring that all
stakeholders and the software systems they use, work cohesively.
The key elements considered within the protocol are the following:
a) Roles and responsibilities to ensure that all participants
know their specific duties in relation to the BIM project.
b) Standards and guidelines used to ensure that the project
adheres to best practices in modelling, data structures, and
documentation. Some examples include ISO 19650, ISO 12006,
ISO 16739, ISO 21597, ISO 29481 and bSDD.
c) Data collection, sharing and management to ensure that
everyone has access to the latest, most accurate version of
the BIM model. It also covers data security and integrity. This
usually involves the use of a Common Data Environment (i.e.
basically a Share point) with user and access control.
d) Software and tools to ensure compatibility and
interoperability among different systems (e.g. data collection
←→ data consolidation ←→ geometric and information
modelling ←→ visualization).
e) Communication channels, methods and formats to ensure
consistent and efficient communication among human team
members and between humans and computer systems.
f) Quality control and compliance to ensure that the
BIM model and associated data meet the considered quality
standards.
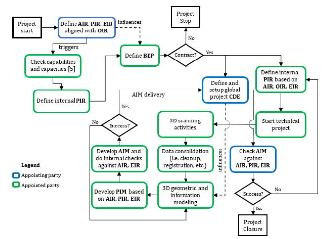
Based on these elements and considering the process described by ISO 19650, the proposed protocol for an ECM case is depicted in Figure 1.
Figure 1a:The proposed protocol for 3D point cloud to a BIM-enabled model.

In Figure 1, the following notations were used:
a) AIR: Asset information Requirements [6]
b) EIR: Exchange information Requirements [7]
c) OIR: Organization Information Requirements [8]
d) PIR: Project Information Requirements [9]
e) BEP: BIM Execution Plan [10]
f) AIM: Asset Information Model
g) PIM: Project Information Model
h) CDE: Common Data Environment
Standards like ISO 19650, ISO 12006, ISO 16739, ISO 21597 and ISO 29481 provide the framework for BIM implementation in projects, but, as all standards, cannot not give specific steps for a successful implementation. Within the given framework and leveraging the extensive experience in 3D scanning, latest digital technologies for AEC industry and the support of building Smart documentation, present article proposes a protocol for a successful digitalization of existing structures. It is important to note that the BIM process has to be aligned with the organizational scope and objectives before starting project development and implementation. Besides organizational information requirements, careful consideration of project and asset requirements together with the information exchange protocol will streamline interdisciplinary communication.
© 2024 Andrei Crisan. This is an open access article distributed under the terms of the Creative Commons Attribution License , which permits unrestricted use, distribution, and build upon your work non-commercially.
a Creative Commons Attribution 4.0 International License. Based on a work at www.crimsonpublishers.com.
Best viewed in